Схожі товари
Navicat for MariaDB
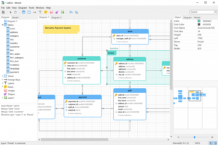
Navicat for MariaDB – це середовище для управління та розвитку БД MariaDB....
Детальніше
Детальніше
Оберіть версію програмного забезпечення
від 3 887.64 ₴
Navicat for MariaDB – це вбудована середовище для управління та розвитку баз даних MariaDB. Підключення до локальних / віддалених серверів MariaDB і сумісність з Amazon RDS. Підтримує більшість додаткових функцій, таких як нові механізми зберігання, мікросекунди, віртуальні стовпці та багато іншого.
Основні можливості Navicat for MariaDB:
- Передача даних, синхронізація даних і структурна синхронізація даних.
- Імпорт даних в базу даних з різних форматів або з ODBC.
- Експорт даних з таблиць / колекцій, представлень або результатів запитів в такі формати, як Excel, Access, CSV та інші.
- Visual SQL / Query Builder для створення, редагування і виконання операторів / запитів SQL з функцією "Завершення коду".
- Створення, зміна та управління всіма об'єктами БД за допомогою професійних дизайнерів об'єктів.
- Інструмент візуалізації даних.
- Локальне рішення для резервного копіювання / відновлення.
- Синхронізація параметрів в Navicat Cloud.
- Розширене безпечне з'єднання через SSH Tunneling та SSL.
- Підтримка темного режиму.
Основні переваги Navicat for MariaDB:
- Підвищення продуктивності роботи з базою даних.
- Інтуїтивно зрозумілий графічний інтерфейс.
- Кросплатформенне ліцензування.
Порівняння редакцій Navicat for MariaDB:
| Essentials | Standard | Enterprise | |
|---|---|---|---|
| З'єднання | |||
| MariaDB 5.1 або пізніша версія, Amazon RDS, Tencent Cloud | • | • | • |
| Безпечне з'єднання: SSH/HTTP/SSL | • | • | • |
| PAM аутентифікація | • | • | • |
| Експорт / імпорт налаштувань з'єднання | • | • | • |
| Профілі підключення | • | • | • |
| Співпраця | |||
| Створювати проекти, додавати членів | • | • | • |
| Синхронізувати з'єднання та запити | • | • | • |
| Синхронізувати моделі | • | ||
| Синхронізувати віртуальні групи | • | • | |
| Переглядач даних та редактор | |||
| Grid переглядач | • | • | • |
| Form переглядач | • | • | |
| Вибір даних із зовнішніх ключів | • | • | |
| Text, Hex, Image або Web переглядач/редактор | • | • | • |
| Редагування неочищеного режиму | • | • | • |
| Знайти та замінити | • | • | • |
| Фільтр записів | • | • | • |
| SQL обробка | |||
| SQL Editor | • | • | • |
| Visual SQL Builder | • | • | |
| Code Snippet та Completion | • | • | |
| SQL Code Beautifier/Minifier | • | • | |
| Знайти та замінити | • | • | • |
| Створення запитів параметрів | • | • | • |
| Відкрити файли запитів у зовнішньому редакторі | • | • | • |
| Консоль | • | • | • |
| Візуалізація даних | |||
| Підтримка 20 типів діаграм | • | ||
| Візуалізація даних в реальному часі | • | ||
| Налаштувати поля | • | ||
| Налаштування декількох сторінок інформаційної панелі | • | ||
| Додати інтерактивні елементи управління | • | ||
| Моделювання даних | |||
| Фізична модель | • | ||
| Реверс / форвард інжиніринг | • | ||
| Автоматичний макет | • | ||
| Додати вершини, шари, зображення, замітки, етикетки та форми | • | ||
| Друк діаграм бази даних в PDF і графічних файлів | • | ||
| Імпорт/Експорт | |||
| Імпорт / експорт даних з / у формати звичайного текстового файлу: TXT, CSV, XML, JSON | • | • | • |
| Імпорт / експорт даних з / у найпопулярніші формати: DBF тощо | • | • | |
| Імпортувати дані з ODBC, MS Excel, MS Access | • | • | |
| Експорт даних у MS Excel, HTML | • | • | |
| Експорт даних у MS Access (тільки Windows Edition) | • | • | |
| Маніпуляція даними | |||
| Передача даних | • | • | |
| Синхронізація даних / структури | • | • | |
| Резервне копіювання / відновлення | |||
| Резервне копіювання / відновлення БД | • | • | |
| Перетворити файл резервного копіювання в сценарій SQL | • | • | |
| Дамп / виконання файлу SQL | • | • | • |
| Автоматизація | |||
| Встановити розклад на резервне копіювання, виконання запитів, імпорту / експорту, передачі даних і синхронізації даних | • | • | |
| Запуск профілів з різних серверів в одному пакетному завданні | • | • | |
| Включити вкладення для експорту файлу в електронному повідомленні | • | • | |
| Безпека сервера | |||
| Керування користувачем | • | • | • |
| Монітор сервера | • | • | |
| Інші корисні функції | |||
| Генерація даних | • | • | |
| Перегляд діаграми ER | • | • | |
| Виртуальная группировка | • | • | |
| Налаштування кольорів підключення | • | • | • |
| Пошук у базі даних | • | • | |
| Список обраних | • | • | |
| Друкувати базу даних / структуру таблиці | • | • | |
| Темний режим | • | • | • |
- Windows 7 та новіше.
- Windows Server 2012 та новіше.
- macOS Big Sur 11 та новіше.
- Debian 10 та новіше, Ubuntu 20.04 та новіше, Fedora 42 та новіше, Linux Mint 20 та новіше, Deepin 20 та новіше, KylinOS Desktop 10.
- Russian, Polish, English, German, French, Spanish.
Ліцензійний ключ (реєстраційна інформація) для активації Navicat for MariaDB поставляється на вашу електронну пошту, яка була вказана при реєстрації. Термін поставки: до 14 (чотирнадцяти) робочих днів.
Залишити відгук про продукт:
Navicat for MariaDB – це вбудована середовище для управління та розвитку баз даних MariaDB. Підключення до локальних / віддалених серверів MariaDB і сумісність з Amazon RDS. Підтримує більшість додаткових функцій, таких як нові механізми зберігання, мікросекунди, віртуальні стовпці та багато іншого.
Основні можливості Navicat for MariaDB:
- Передача даних, синхронізація даних і структурна синхронізація даних.
- Імпорт даних в базу даних з різних форматів або з ODBC.
- Експорт даних з таблиць / колекцій, представлень або результатів запитів в такі формати, як Excel, Access, CSV та інші.
- Visual SQL / Query Builder для створення, редагування і виконання операторів / запитів SQL з функцією "Завершення коду".
- Створення, зміна та управління всіма об'єктами БД за допомогою професійних дизайнерів об'єктів.
- Інструмент візуалізації даних.
- Локальне рішення для резервного копіювання / відновлення.
- Синхронізація параметрів в Navicat Cloud.
- Розширене безпечне з'єднання через SSH Tunneling та SSL.
- Підтримка темного режиму.
Основні переваги Navicat for MariaDB:
- Підвищення продуктивності роботи з базою даних.
- Інтуїтивно зрозумілий графічний інтерфейс.
- Кросплатформенне ліцензування.
Порівняння редакцій Navicat for MariaDB:
| Essentials | Standard | Enterprise | |
|---|---|---|---|
| З'єднання | |||
| MariaDB 5.1 або пізніша версія, Amazon RDS, Tencent Cloud | • | • | • |
| Безпечне з'єднання: SSH/HTTP/SSL | • | • | • |
| PAM аутентифікація | • | • | • |
| Експорт / імпорт налаштувань з'єднання | • | • | • |
| Профілі підключення | • | • | • |
| Співпраця | |||
| Створювати проекти, додавати членів | • | • | • |
| Синхронізувати з'єднання та запити | • | • | • |
| Синхронізувати моделі | • | ||
| Синхронізувати віртуальні групи | • | • | |
| Переглядач даних та редактор | |||
| Grid переглядач | • | • | • |
| Form переглядач | • | • | |
| Вибір даних із зовнішніх ключів | • | • | |
| Text, Hex, Image або Web переглядач/редактор | • | • | • |
| Редагування неочищеного режиму | • | • | • |
| Знайти та замінити | • | • | • |
| Фільтр записів | • | • | • |
| SQL обробка | |||
| SQL Editor | • | • | • |
| Visual SQL Builder | • | • | |
| Code Snippet та Completion | • | • | |
| SQL Code Beautifier/Minifier | • | • | |
| Знайти та замінити | • | • | • |
| Створення запитів параметрів | • | • | • |
| Відкрити файли запитів у зовнішньому редакторі | • | • | • |
| Консоль | • | • | • |
| Візуалізація даних | |||
| Підтримка 20 типів діаграм | • | ||
| Візуалізація даних в реальному часі | • | ||
| Налаштувати поля | • | ||
| Налаштування декількох сторінок інформаційної панелі | • | ||
| Додати інтерактивні елементи управління | • | ||
| Моделювання даних | |||
| Фізична модель | • | ||
| Реверс / форвард інжиніринг | • | ||
| Автоматичний макет | • | ||
| Додати вершини, шари, зображення, замітки, етикетки та форми | • | ||
| Друк діаграм бази даних в PDF і графічних файлів | • | ||
| Імпорт/Експорт | |||
| Імпорт / експорт даних з / у формати звичайного текстового файлу: TXT, CSV, XML, JSON | • | • | • |
| Імпорт / експорт даних з / у найпопулярніші формати: DBF тощо | • | • | |
| Імпортувати дані з ODBC, MS Excel, MS Access | • | • | |
| Експорт даних у MS Excel, HTML | • | • | |
| Експорт даних у MS Access (тільки Windows Edition) | • | • | |
| Маніпуляція даними | |||
| Передача даних | • | • | |
| Синхронізація даних / структури | • | • | |
| Резервне копіювання / відновлення | |||
| Резервне копіювання / відновлення БД | • | • | |
| Перетворити файл резервного копіювання в сценарій SQL | • | • | |
| Дамп / виконання файлу SQL | • | • | • |
| Автоматизація | |||
| Встановити розклад на резервне копіювання, виконання запитів, імпорту / експорту, передачі даних і синхронізації даних | • | • | |
| Запуск профілів з різних серверів в одному пакетному завданні | • | • | |
| Включити вкладення для експорту файлу в електронному повідомленні | • | • | |
| Безпека сервера | |||
| Керування користувачем | • | • | • |
| Монітор сервера | • | • | |
| Інші корисні функції | |||
| Генерація даних | • | • | |
| Перегляд діаграми ER | • | • | |
| Виртуальная группировка | • | • | |
| Налаштування кольорів підключення | • | • | • |
| Пошук у базі даних | • | • | |
| Список обраних | • | • | |
| Друкувати базу даних / структуру таблиці | • | • | |
| Темний режим | • | • | • |
- Windows 7 та новіше.
- Windows Server 2012 та новіше.
- macOS Big Sur 11 та новіше.
- Debian 10 та новіше, Ubuntu 20.04 та новіше, Fedora 42 та новіше, Linux Mint 20 та новіше, Deepin 20 та новіше, KylinOS Desktop 10.
- Russian, Polish, English, German, French, Spanish.
Ліцензійний ключ (реєстраційна інформація) для активації Navicat for MariaDB поставляється на вашу електронну пошту, яка була вказана при реєстрації. Термін поставки: до 14 (чотирнадцяти) робочих днів.
Відгуки про товар
У цього товару ще немає відгуків.
Ваш відгук буде першим! ;)
Залишити відгук про продукт: